ChannelOnline To Salesforce Integration EPISODE – 1

ChannelOnline To Salesforce Integration [EPISODE-1]

We will complete this integration configuration into two phase. Phase 2 is available in EPISODE – 2.

ChannelOnline offers customers the ability to integrate with Salesforce. The Salesforce integration offers synchronization of leads, customer and contact information, quotes and sales orders, products and prices, when applicable from and to ChannelOnline.

The Salesforce (SF) application provides resellers with functionality related to customer relationship management (CRM), marketing, reports, support case ticketing, and business analytics. Many ChannelOnline (COL) customers are looking to leverage the quote, proposal, order, and procurement functionality of COL and the marketing, forecasting, service, and reporting elements of SF. To assist these customers, CNET Content Solutions is working to help our clients get the most out of the two applications. This effort has brought forth some effective ways to synchronize and exchange data between the platforms.

Key Integration Benefits-

  • Import/Export Customers and Contacts between Salesforce and ChannelOnline
  • Export products on Quotes and Sales Orders from ChannelOnline into Salesforce opportunities to get totals and main details into SF
  • Ability to schedule imports/exports and/or run them manually on an as-needed basis Requirements
  • Salesforce integration service in ChannelOnline enabled
  • Salesforce online service (Admin) access
  • Salesforce user Consumer Key and Secret
  • Salesforce user credentials with full rights to assign to ChannelOnline’s integration

All activity points of this integration are controlled from ChannelOnline, there are no custom objects to be installed into Salesforce.

Integration Design-

COL1

Accounts & Contacts

Account, company, and contact information differs between the two applications. We anticipate the need for the bi-directional exchange of data between the two. We have designed it for the addition and update of all contacts to take place during an account update or mapping synchronization transaction. Quotes and Sales Orders will NOT transfer if the account has not already been synchronized between the applications.

This exchange needs to be facilitated in the following ways:

1) Synced between COL from SF via a scheduled sync job

2) Synced between COL by calling an Account Name manually from an import SF account link in the Accounts Tab in Admin

3) Mapped manually in the integration section of the SF Integration section of COL Admin

NOTE: In order to sync companies and contacts between these two applications, customers are required to have a COL SalesRep and SF User associated with both the company and the contact.

COL2

Products, Manufacturers, and Categorization-

Products and Manufacturers are migrated from COL to SF for Opportunity creation from a Quote or Sales Order. For this integration, COL is used as the master for all product information and any standardized service or labor SKUs. For ease of use, COL creates the product entry in the standard price book in SF when it sends over items from a quote or order document. To perform that creation, we also have pre-established custom fields in SF for Category, Subcategory, and Manufacturer Name. Without these fields, all products would not be categorized and would be more difficult to search for in SF. The exchange of data and any associated attributes are controlled by ChannelOnline.

The following activities can be performed:

  • Export product SKU from COL to SF when associated with a Quote or Sales Order document in COL
  • Back-end process that creates product manufacturers, categories, and subcategories in SF from COL
  • Back-end process to add items into the SF default price book

NOTE: Products in SF do not get mapped into ChannelOnline. COL is viewed for this integration as the master for all products, services, and labor items.

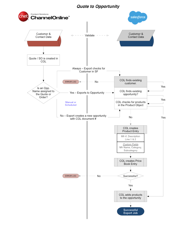
Quotes, Sales Orders, and Opportunities

The capability to send quotes and sales orders into SF is a primary focus of the integration and provides resellers with a large benefit of connecting the two applications. Unlike in COL, however, in SF all quotes and sales order documents are tied to an Opportunity entity. As a quote, it is in one of the various SF open opportunity stages, but when it is converted into a sales order and synced to SF, the opportunity becomes Closed Won. This integration allows the user to query for an existing opportunity in order to make an addition or modification to the quote or sales order associated with it. Additionally, it is possible to create new opportunities by using only the COL document number. Once the opportunity and the COL document are linked, updates for defined fields can be sent down from COL or received from SF.

  • Opportunity names can be queried, selected, and attached to a quote or sales order in COL.
  • New opportunities will be created in SF by COL when no existing opportunity is attached in COL via the query.
  • If an Opportunity already exists in SF, the COL quote information will be added to it in SF.
  • If a synced quote tied to an existing opportunity in SF is updated in COL, it will also be updated in SF.

NOTES

  • Be sure to connect the appropriate opportunity for the customer, matching both the document in ChannelOnline and the Opportunity in Salesforce.
  • Only a single quote can be associated with an opportunity in SF. It is a one-to-one relationship.

Employees (Sales Reps)

For the successful export of quotes and sales orders, employees from Salesforce must be directly associated with SalesRep users in ChannelOnline. This is a one-to-one connection.